Décrire un contrat d’échange
Une interaction représente l'échange d'informations entre les composants de l’architecture.

Une interaction représente un contrat conclu dans un contexte précis entre des entités autonomes à l'intérieur ou à l'extérieur d'une entreprise. Ces entités peuvent être des acteurs, des applications, des activités, des processus de l'entreprise, ou des acteurs externes à l'entreprise. Le contenu de ce contrat est décrit par un contrat d’échange.
Le contenu d’une interaction est décrit par un contrat d’échange.

Un contrat d’échange est un modèle de contrat entre des entités organisationnelles. Ce contrat est décrit par les échanges effectués entre un rôle initiateur et un ou plusieurs rôles contributeurs.
Avec l’option MEGA Service Design, un contrat d’échange est décrit comme un enchaînement d’opérations qui sont représentées :
• soit par des contrats d’échange utilisés
• soit par des échanges utilisés

Un contrat d’échange utilisé est associée à un contrat d’échange. Il permet de représenter des échanges complexes.

Un échange utilisé représente l'utilisation d'un échange dans un contrat d'échange.
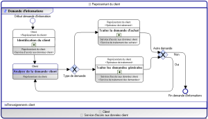
Un contrat d’échange est décrit dans un diagramme de contrat d’échange. L’enchaînement des opérations est décrit dans un formalisme BPMN.
Exemple de diagramme de contrat d’échange (BPMN)