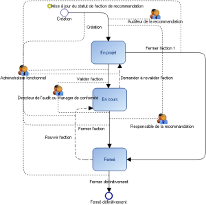
HOPEX Regulatory Compliance : HOPEX Compliance : Annexe - Workflows : Workflows liés au testing : Workflow des actions
   
Workflow des actions