HOPEX System Blueprint : Modéliser les processus applicatifs d’un cas d’utilisation : Modéliser les tâches d’un service
   
Modéliser les tâches d’un service
La phase d’analyse détaillée des composants système impactés par projet consiste à modéliser finement le fonctionnement des services applicatifs.
Dans le contexte de l’exemple d’automatisation du traitement des demandes d’achat urgentes, le service de comparaison des prix est représenté par un processus applicatif.
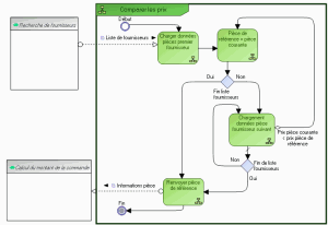
Ce diagramme décrit l’algorithme du service "Comparer les prix" qui doit retourner la référence de la pièce dont le prix est le plus bas.
La liste des fournisseurs de la pièce recherchée est donnée en entrée. La pièce proposée par le premier fournisseur de cette liste devient la pièce de référence. Ensuite, et tant que la liste des fournisseurs n’est pas vide, les donnés concernant la pièce recherchée sont analysées. Si le prix de la pièce courante est moins élevé que le prix de la pièce de référence, la pièce de référence devient la pièce courante.
Quand la liste complète des fournisseurs a été analysée, les informations concernant la pièce de référence sont envoyées vers le service "Calcul du montant de la commande".