Exemple de modélisation fonctionnelle
Les processus applicatifs utilisés pour l’analyse fonctionnelle d’un projet sont rangés dans un paquetage.
Dans l’exemple du projet d’automatisation du traitement des demandes d’achat les processus applicatifs sont rangés dans le paquetage "Demandes d’achat urgentes".

Un processus applicatif est la représentation exécutable d'un processus. Les éléments formalisant un processus applicatif sont les suivants : les événements du workflow, les tâches à accomplir durant le traitement, les éléments algorithmiques d’enchaînement des tâches, les flux d’information échangés avec les participants.
Accéder à un diagramme de processus applicatif à partir d’un paquetage
Pour accéder à un diagramme de processus applicatif à partir d’un paquetage :
1. Dans la fenêtre de navigation Accueil, dépliez l’arbre associé à ce paquetage, par exemple le paquetage "Demande d’achat urgentes".
La liste des processus applicatifs rangés dans le paquetage s’affiche.
2. Faites un clic droit sur le processus applicatif, par exemple "IHM Achats Urgents" pour faire apparaître son menu contextuel et sélectionnez Diagramme de processus applicatif.
Le diagramme s’ouvre.
Les principales étapes de ce processus applicatif sont :
- consulter l’état des stocks locaux afin qu’une pièce détachée puisse être mise à disposition
- commander une pièce dans le cas où le stock aurait atteint un seuil critique ou si la pièce n’est pas référencée
- suivre une commande passée.
Afficher le diagramme d’une étape de processus applicatif
Pour afficher le diagramme décrivant en détail une étape du processus applicatif :
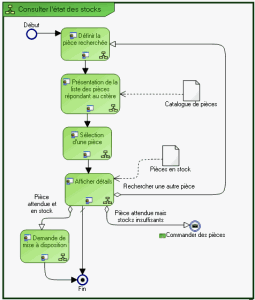
1. Cliquez sur le processus applicatif, par exemple "Consulter l’état des stocks" pour faire apparaître son menu contextuel.
2. Sélectionnez Diagramme de processus applicatif.
Le diagramme associé au processus s’ouvre.
La consultation de l’état des stocks commence par l’affichage d’un écran permettant l’identification de la pièce recherchée. La liste des pièces trouvées dans le catalogue est présentée dans l’écran suivant.
Quand l’utilisateur a sélectionné la pièce qui l’intéresse, les informations de détails sont affichées. A partir de cet écran, il est possible de rechercher des informations sur une autre pièce, ou bien de demander la mise à disposition de la pièce, ou bien encore de commander cette pièce.