Les représentations type
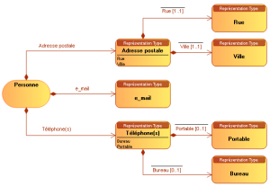
Afin de décrire les éléments concrets attachés à un concept, HOPEX Information Architecture vous permet de lier un concept à des représentations type.
Par exemple, une personne est associée à une adresse postale obligatoire et unique, une adresse e_mail éventuellement et un ou plusieurs numéros de téléphone.
Avec HOPEX Information Architecture, le lien entre un concept et une représentation type est décrit par une Représentation de concept qui peut, éventuellement, être associé à un terme.

Un composant de représentation type permet de spécifier la relation entre deux représentations type.

Une représentation de concept permet de spécifier la relation entre un concept et une représentations type.