Décrire les applications Internet
Les applications de type Internet/Intranet sont en pleine expansion, notamment en raison de la quasi-gratuité du déploiement de ces applicatifs. Les applications de consultation et de mise à jour de bases de données nécessitent, au-delà du développement, une modélisation fine de l’architecture.
L’important n’est pas de décrire de manière détaillée la structure physique des applications (évolutive par nature), mais l’architecture des grands composants de ces systèmes d’information :
1. Identifiez les applications (classiques ou Intranet), leur décomposition éventuelle en sous-applications, leurs interactions, et les bases de données.
2. Identifiez les sites tels que les hébergeurs, les sites de réplication et les acteurs mis en jeu.
3. Identifiez les messages essentiels pour la compréhension conceptuelle des applications et les principaux services auxquels il est fait appel (service de paiement, service de réservation, etc...).
La vision conceptuelle et synthétique de l’analyse applicative pourra être enrichie d’une description physique, à l’aide notamment de diagrammes d’infrastructure technique.
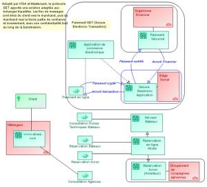
Exemple : Spécification d’un site marchand.
L’entreprise Alizés met à la disposition de ses clients un site Web qui héberge des applications et des données. Il est ainsi possible, à partir du site Web, de consulter le catalogue, de réserver et de procéder à un paiement sécurisé.
Le Directeur Informatique a créé un diagramme qui en décrit le fonctionnement. Il s’agit du Diagramme d’Architecture Applicative Interne SET.
SET (Secure Electronic Transaction) est un protocole permettant de sécuriser les échanges entre le client, l’entreprise et l’organisme financier. Il a été adopté par Visa et Mastercard.
Un service est un élément d’une application mis à la disposition de l’utilisateur final.
Dans l’exemple, les utilisateurs disposent, depuis le site Web, de services de consultation, de réservation et de paiement.
A l’aide de références externes, vous pouvez accéder au catalogue de l’entreprise Alizés et visualiser les fiches techniques qui correspondent à chaque type de bateau.

Pour de plus amples informations sur la création des références externes, voir le guide
HOPEX Common Features.