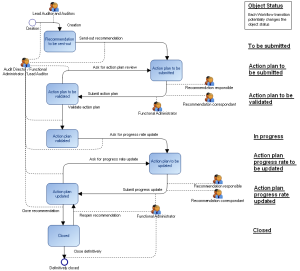
HOPEX Internal Audit : Appendix - Audit Workflows : Recommendation workflow
   
Recommendation workflow