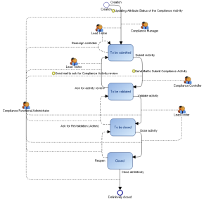
HOPEX Regulatory Compliance : Appendix - Workflows : Workflows Linked to Testing : Test Activity Workflow
   
Test Activity Workflow