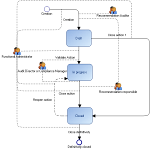
HOPEX Regulatory Compliance : Appendix - Workflows : Workflows Linked to Testing : Action workflow
   
Action workflow