Assessment Steps
Preparing the Work Environment
Before starting an assessment campaign, you must first prepare the work environment. Check that you have connected:
• requirements to regulations
• regulations to processes (business and organizational)
• processes to entities
Starting a campaign and assessment sessions
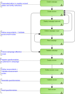
Below is an example of the different steps in starting an assessment campaign:

This diagram illustrates basic steps in progress of an assessment campaign. To discover all the possibilities offered by
HOPEX Compliance, see
"Workflows Linked to Assessments".