HOPEX Assessment : HOPEX Assessment : Running Assessments : Using Assessment Campaigns : Steps of assessment workflow with campaign
   
Steps of assessment workflow with campaign
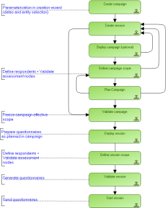
Below is an example of progress of an assessment workflow in the context of starting sessions via a campaign.
It is the “step-by-step” workflow. There are other possibilities for assessment session workflow. For more details, see "Variations in the Launch of Assessment Sessions".
*Click the step of interest to you for more details.
 
 
Standard Assessment Workflow