HOPEX System Blueprint : HOPEX System Blueprint : Modeling Use Case System Processes : Drawing a System Process Diagram : System process diagram example
   
System process diagram example
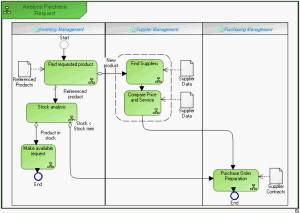
This presentation is based on the example of purchase requests represented below.
A product search is carried out from the referenced products repository.
If the product is referenced, stock is analyzed.
If stock is sufficient, a "Make available" request is activated and the process ends.
If stock is less than minimum stock, a purchase order is sent to the supplier.
If the product is new, search for a supplier and comparative study of prices and services is carried out. An order is then sent and the process ends.