HOPEX System Blueprint : HOPEX System Blueprint : Modeling Use Case System Processes : Modeling Tasks of a Service
   
Modeling Tasks of a Service
The phase of detailed analysis of system components impacted by the project consists of detailed modeling of the operation of IT services.
In the context of the urgent order request processing automation example, the service for comparing prices is represented by a system process.
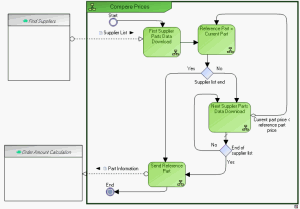
This diagram describes the algorithm of the "Compare Prices" service, which should return the reference of the lowest-priced part.
The list of suppliers of the required part is given at input. The part proposed by the first supplier in this list becomes the reference part. Assuming the supplier list is not empty, data concerning the required part is then analyzed. If the price of the current part is lower than the price of the reference part, the reference part becomes the current part.
When the complete list of suppliers has been analyzed, information concerning the reference part is sent to the "Order Amount Calculation" service.