DATA - Data Architecture > Workflow de validation des données
Workflow de validation des données
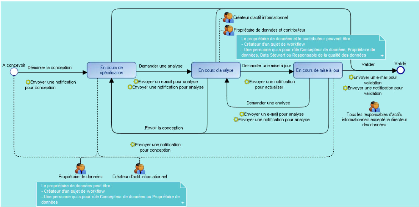
Hopex Data Architecture comprend un workflow standard pour gérer la progression de la conception d'actifs informationnels, de leur création jusqu'à la fin de leur validation.
Une définition du workflow est fournie par défaut pour le lignage de données, le domaine de données et la carte de données, des couches métier, logique et physique.
Le workflow peut être étendu à d'autres éléments d'information.
Par défaut, l'instanciation de ce workflow est optionnelle et non automatique. Vous pouvez sélectionner et décider pour quel objet vous souhaitez créer une instance de workflow.
Etapes du workflow de validation
L'instanciation du workflow peut être effectuée par le concepteur de données ou le propriétaire des données de l'objet. De plus, toutes les autres personnes assignées en tant que Data Asset Manager, Data Steward, Data Quality Manager et Data Chef Officer peuvent utiliser le profil "Contributeur de données" pour se connecter aux données d'HOPEX et déclencher les étapes de validation.
Pour chaque transition déclenchée, une notification ou un e-mail est envoyé à la personne assignée sur le sujet du workflow.
Pour plus de détails sur les workflows voir Utiliser les workflows.
Pour plus de détails sur les rôles métier voir Les rôles métier de Hopex Data Architecture.
Générer un rapport de workflow
Des rapports de workflow sont disponibles sur les différents types d'objets (lignage de données, domaines de données, etc.); ils affichent le nombre d'objets situés à chaque étape du workflow (nombre d'objets en cours de conception, en cours d'analyse, etc).
Pour générer un rapport de worklow :
1. Cliquez sur le menu de navigation puis sur Tableau de bord.
2. Cliquez sur le + pour ajouter un rapport.
3. Dépliez le dossier Architecture d'information puis le sous-dossier Statuts de conception.
4. Sélectionnez le rapport voulu.
Le rapport apparaît dans le tableau de bord.