Le déroulement de l'opération de service “Identification du client” commence par une étape de recherche du client. Si le client est trouvé, le protocole retourne les renseignements client, sinon un protocole de “Création de client” est activé. Le résultat de l'interface de service “Identification du client” est un message de “Renseignements client”.
Diagramme d'interface de service (BPMN)
Les étapes du déroulement sont représentées par des Opérations de service utilisées ainsi que des interfaces de service utilisées.

Une opération de service utilisée représente l'utilisation d'une opération de service dans une interface de service.

Une interface de service utilisée est associée à une interface de service. Elle permet de représenter des échanges complexes.
Avec Hopex Business Process Analysis, un protocole est décrit par un enchaînement d'étapes qui sont représentées soit :
• Par des opérations de service utilisées
• Par des interfaces de service utilisées
Les rôles du protocole, présentés à la frontière du cadre, représentent les intervenants émetteur ou récepteur.
Il est possible de décrire une interface de service faisant intervenir plus de deux intervenants. Dans ce cas, un rôle est émetteur de l'interface de service et les autres sont des récepteurs.
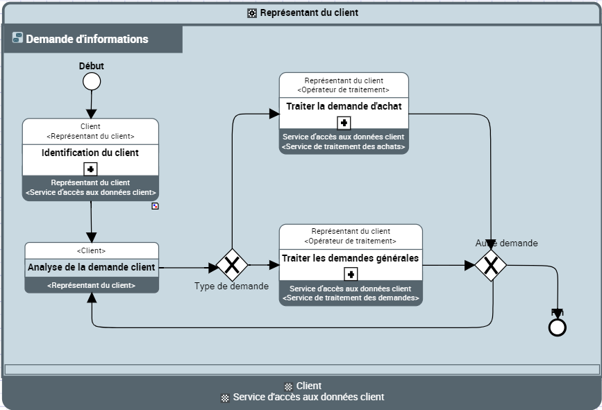
Diagramme d'interface de service (BPMN) "Demande d'informations"
L'interface de service de “Demande d'information” est utilisé par le fournisseur pour prendre en compte la demande d'un client en ligne. Il existe donc trois intervenants dans ce contrat : le client, les applications IT et le représentant du client qui est le demandeur effectif du service (il s'agit ici du centre d'appel).
Ce contrat consiste à identifier le client, puis à analyser sa demande. La demande est ensuite traitée comme demande d'achat ou comme une autre demande s'il s'agit d'une demande de renseignements, par exemple.