GRC - Governance, Risk & Compliance
>
Fonctionnalités communes GRC
>
Workflows des solutions GRC
>
Workflow des incidents
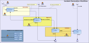
Workflow des incidents
Pour plus de détails sur les incidents, voir
Le processus de gestion d'un incident
.
Ce site fonctionne mieux avec JavaScript activé