GRC - Governance, Risk & Compliance
>
HOPEX GRC Common Features
>
GRC Solution Workflows
>
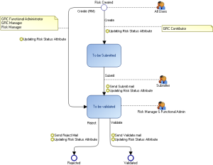
Risk Workflows
Risk Workflows
For more details on the characteristics of risks and risk-related workflow, see
Managing Risks
.
This site works best with JavaScript enabled